《克苏鲁的信徒(Worshippers of Cthulhu)》官方中文 完全邪教版 [中文/繁体/英文/日语]
游戏介绍 《克苏鲁的信徒》是一款策略类(SLG)游戏,引领克苏鲁教之途,主宰狂热信徒的命运。在这个理智与疯狂的界限渐趋模糊的世界里,执行黑暗晦涩的仪式,掌握建城的艺术。你能否承受亲手释放...
《RB饿狼传说2:新来者(REAL BOUT FATAL FURY 2: THE NEWCOMERS)》[英文/日语]
游戏介绍 《RB饿狼传说2:新来者》是一款格斗类(FTG)游戏,《RB饿狼传说2:新来者2:新来者》是一款由SNK开发的经典街机格斗游戏,首次发布于1998年。游戏继承了前作的战斗系统,并引入了新的角...
《迷你赛车(Tiny Racing)》Build 18596145 [英文]
游戏介绍 《迷你赛车》是一款赛车竞速类(RAC)游戏,《迷你赛车》是一款复古风格的俯视视角赛车游戏,采用鲜艳的像素艺术风格。玩家可以选择多种独特的车辆,在对比鲜明且富有挑战性的赛道上驰骋...
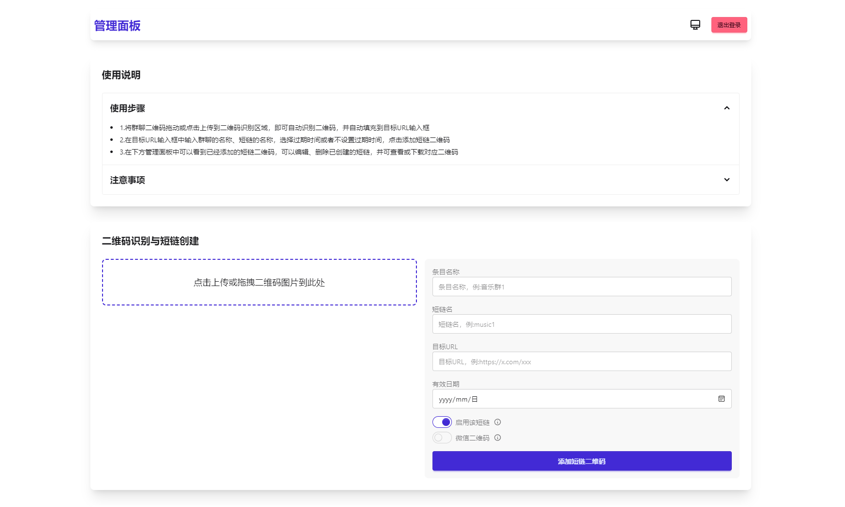
微信群永久二维码生成系统源码
简介: 苦于微信群聊二维码频繁变动,开发这个能生成永久二维码的工具,不需要服务器。也可作为 URL 缩短链接服务使用。 功能特性 1.生成永久短链接,指向微信群二维码...
【5.05】《永远的超级食肉男孩 Super Meat Boy forever》PS4美版中文下载- 含1.10补丁
【5.05】《永远的超级食肉男孩 Super Meat Boy forever》PS4美版中文下载- 含1.10补丁,游戏改为自动向前冲刺模式,玩家仅控制跳跃、下砸、空中冲刺和闪避,在极短的关卡内进行毫秒级的精准操作...





![《克苏鲁的信徒(Worshippers of Cthulhu)》官方中文 完全邪教版 [中文/繁体/英文/日语]-伏羲SAAS](/wp-content/uploads/replace/2026/03/27/bd874e7a50713f24bd378fd768c58dbc.jpeg)


![《RB饿狼传说2:新来者(REAL BOUT FATAL FURY 2: THE NEWCOMERS)》[英文/日语]-伏羲SAAS](/wp-content/uploads/replace/2026/03/27/47b7c5d4f829fcece16f18cab10ca770.jpeg)
![《迷你赛车(Tiny Racing)》Build 18596145 [英文]-伏羲SAAS](/wp-content/uploads/replace/2026/03/27/1b565373bd2dbfbd5a6fbe85939fab88.jpeg)





